
AI智能体通信协议:MCP、ACP、A2A、ANP全面解析
AI智能体的兴起触发了AI应用协作的新领域。这些智能体不再局限于被动的聊天机器人或独立的系统,它们现在被设计用于推理、计划和协作——跨任务、跨域甚至跨组织。
但随着这一愿景成为现实,一个挑战很快浮出水面:智能体如何以一种安全、可伸缩和可互操作的方式可靠地相互交流、共享上下文并共同做出决策?
一类新的通信协议应运而生。从模型上下文协议 (MCP) 到 IBM 和思科的智能体通信协议 (ACP),从谷歌的跨厂商智能体对智能体协议 (A2A) 到去中心化的代理网络协议 (ANP),这些协议正在竞相定义智能体在AI时代如何协调。
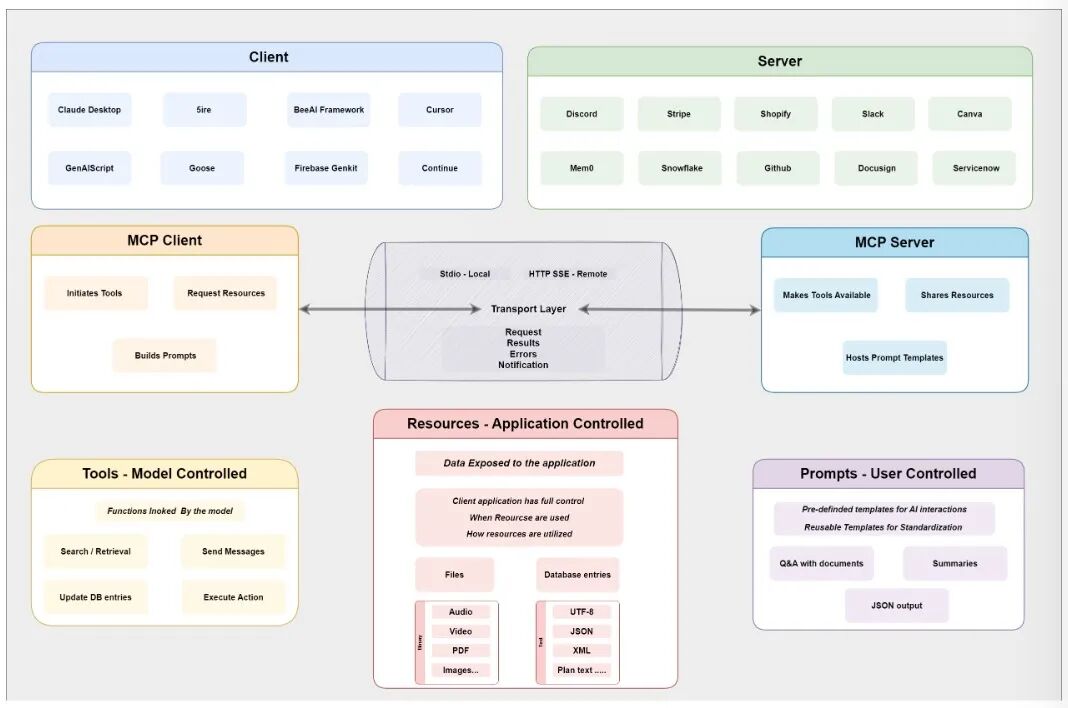
1. MCP:结构化上下文注入
Anthropic引入的模型上下文协议 (Model Context Protocol,MCP) 定义了一个标准化的接口,用于向大模型提供结构化的实时上下文。使得像 GPT 或 DeepSeek这样的语言模型可以访问工具和知识,减少了对硬编码集成或自定义流水线的需求,允许开发人员将 "实时" 信息插入其他静态模型。
通俗类比:可以将其视为大模型的通用适配器。它确保不同的应用程序可以轻松地插入它们的数据和函数,以便大模型可以有效地使用它们,而不管它们来自哪个源。
MCP核心功能
- 上下文数据注入:MCP 允许外部资源 (如文件、数据库行或 API 响应) 直接拉入提示词或工作内存
- 工具调用:允许大模型动态地调用工具或者生成报告,并且按需调用
- 模块化提示词构建:不使用所有可能的细节来填充提示词,而是帮助组合重要的背景信息
技术特点
- 使用基于 JSON 的能力描述符在 HTTP(s) 上运行
- 设计上为与模型无关,任何大模型都可以利用兼容MCP的服务器
- 与 API 网关和企业认证标准 (如 OAuth2) 兼容
典型应用场景
- 内部API与大模型的集成
- 支持对结构化业务数据的安全、只读或交互式访问
- 为自治智能体配备来自 Salesforce、SAP 或内部知识库等工具的运行时上下文
- 根据用户会话、系统状态或任务流水线逻辑定制提示词
2. ACP:受控环境中的结构化协作
智能体通信协议 (Agent Communication Protocol,ACP) 是一个开放标准,最初由 BeeAI 和 IBM 提出,用于支持在同一局部或边缘环境中运行的 AI 智能体之间的结构化通信、发现和协作。
通俗类比:可以把它想象成 AI 智能体的邮政服务——ACP 定义了 "信封" (消息格式) 和传递规则,这样使用不同堆栈的智能体仍然可以交换有意义的信息。
与面向云的协议 (如 A2A) 或上下文路由协议 (如 MCP) 不同,ACP 是为本地优先的实时代理编排而设计的,具有最小的网络开销和在共享运行时内部署的智能体之间的紧密集成。
ACP核心特性
- 去中心化的代理环境:每个智能体使用本地广播/发现层公布其身份、功能和状态
- 事件驱动的消息传递:智能体通过事件驱动的消息传递进行通信,通常使用本地总线或 IPC (进程间通信) 系统
- 可选的运行时控制器:可以编排智能体行为、聚合遥测和执行策略
技术特点
- 专为低延迟环境设计
- 可以通过 gRPC、ZeroMQ 或自定义运行时总线实现
- 强调本地自主权限,而不需要云依赖或外部服务注册
典型应用场景
- 边缘设备上的多智能体协调 (无人机、物联网集群或机器人舰队)
- 本地优先的大模型系统协调调用
- 支持传感器输入和操作执行
- 在没有云基础设施的环境下进行协调
3. A2A:跨厂商智能体的互操作性
由 Google 引入的 Agent-to-Agent (A2A) 协议是一个跨平台规范,用于使 AI 智能体能够跨异构系统进行通信、协作和委托任务,并以结构化格式返回结果。
与 ACP 的本地优先或 MCP 的工具集成层不同,A2A 解决了水平互操作性问题,能够将来自不同供应商或运行时的智能体进行标准化,并在开放网络上交换功能集和协调工作流。
通俗类比:可以想象一个项目管理平台,其中 AI 智能体可以看到彼此的技能并委托任务。A2A 为他们如何协调和共享他们的工作 ("工件") 提供了规则。
A2A核心概念
Task:比 MCP 中的 Tools、Resources 等抽象级别更高的概念。
A2A核心组件
- Agent Cards:JSON 文档,描述了代理的功能、端点、支持的消息类型、身份验证方法和运行时元数据
- A2A 客户机/服务器接口:每个智能体可以作为客户机 (任务发起者)、服务器 (任务执行者) 或两者兼而有之
- 消息和工件交换:支持具有上下文的多部分任务、流输出 (通过 SSE) 和持久化工件
- 用户体验协商:智能体可以调整消息格式、内容粒度和可视化,以匹配下游代理的功能
技术特点
- 基于 OAuth 2.0 和基于密钥的 API 进行授权
- 基于 HTTP、JSON-RPC 和标准 web 的安全性完成构建
- 具有模型无关性,能够与任何实现该协议的智能体系统一起工作
典型应用场景
- 对来自不同团队或供应商的智能体进行安全互操作
- 形成跨平台的智能体生态系统
- 云原生AI环境中的分布式智能体编排
- 支持跨多个企业系统的AI工作流
4. ANP:Web智能体的未来
在当前所有的代理协议中,代理网络协议 (ANP) 最符合主动推理和空间网络的要求。ANP 建立在分布式标识符 (distributed identifiers,DIDs) 和 JSON-LD 链接数据之上,它允许智能体在语义上描述自己,在全局范围内发现彼此,并进行对等通信。
通俗类比:想象一个全球性的、安全的AI智能体在线市场,ANP 为智能体提供了 id (如数字护照) 和规则,以发现彼此,证明他们的身份,并公开和安全地协作。
ANP核心特性
- 去中心化身份:使用 W3C 的 DID 方案,一个智能体可以用自己的身份信息,与其他所有的智能体进行交互
- 语义建模:基于关联数据的语义建模
- 自主发现:通过开放注册表或搜索索引智能体的描述进行发现
- Interface概念:包括自然语言接口和结构化接口,将智能体交互方式的定义下放到了 Interface 中
技术特点
- 智能体描述基于 JSON-LD 和 schema.org
- 采用语义网的 Linked-Data 技术
- 目标是构建一个便于AI访问和理解的AI原生数据网络
典型应用场景
- 跨网络跨平台的多智能体工作流
- 互联网分布式智能体的协作
- 构建智能体互联网
5. 智能体间通信协议的思考
MCP与A2A的互补性
在一定意义上,A2A 和 MCP 是互补的,它们解决的是AI智能体完全不同的部分,而且它们实际上可以配合得非常好:
- MCP:让AI智能体接入世界的协议,使智能体能够访问文件、API和数据库
- A2A:智能体开始合作的地方,为它们提供了一种共享的语言和一套规则来发现彼此、委派任务
简单而言:MCP 连接AI和工具,而A2A 连接 AI 和其他 AI,它们共同构成了构建智能协作系统的强大模块基础。
ACP的独特定位
ACP采用了完全不同的方法。这完全是本地优先代理协调的问题,不需要云服务。ACP 不使用 HTTP 和基于 web 的发现,而是允许代理在共享运行时内部相互查找和通信。
这非常适用于:
- 带宽有限的场景
- 需要低延迟的场景 (比如机器人技术或者设备上的助手)
- 隐私级别很高的场景
- 在没有互联网的环境中部署 (例如,工厂车间、边缘节点)
ANP的互联网情怀
ANP 则像是充满了互联网情怀方法,实现智能体在互联网上的连接与协作。ANP的最大价值在于:
- 社区对未来智能体互联网的设想
- 社区独特的互联网理念 (连接即权力)
- DID+语义网的技术路线
协议对比总结
| 特性 | MCP | ACP | A2A | ANP |
|---|---|---|---|---|
| 功能聚焦 | 面向大模型的上下文注入 | 智能体的本地协作 | 跨平台的智能体通信 | 跨平台跨网络的智能体通信 |
| 通信模型 | 客户机/服务器(host/server 模型) | 去中心化的本地运行时 | 基于HTTP的客户机/服务器,采用智能体Cards | 基于HTTP的客户机/服务器,采用JSON-LD |
| 应用范围 | 垂直集成(模型调用工具) | 本地优先的智能体运行时 | 智能体之间的水平集成 | 开放网络中智能体之间的水平集成 |
| 发现机制 | 在服务器上的工具注册 | 本地广播/运行时注册 | HTTP上的A2A.json | HTTP 上的智能体-descriptions |
| 传输协议 | HTTP(s),JSON | IPC,ZeroMQ,gRPC(灵活) | HTTP(s),JSON-RPC2.0 | HTTP(s), JSON-LD |
| 安全模型 | App层验证,OAuth2,有范围的API | 运行时沙箱,私有网络的安全性 | OAuth2,受限的开放端点 | W3C DID技术构建去中心化的身份认证 |
| 适用场景 | 大模型应用访问外部数据或外部工具 | 边缘智能,嵌入式系统,离线智能体 | 企业级分布式智能体的协作 | 互联网分布式智能体的协作 |
| 用例 | 大模型连接一组内部的API | 设备内的多个小智能体协调 | 企业级分布式智能体的协作 | 互联网分布式智能体的协作 |
未来展望
理想情况:协议趋同互补
设想一个统一的智能体平台,其中:
- A2A 处理企业内部智能体之间的来回操作
- MCP 管理对工具和数据的访问
- ACP风格的运行时插件用于边缘或离线场景
- ANP则可以安全地使用互联网上的各种智能体
一切正常运行,开发人员可以在此基础上进行构建,而无需担心哪个协议在幕后做什么。
最坏情况:碎片化
不同的供应商推出不同风格的MCP/ACP/A2A/ANP,结果就是一团糟,就像 web 服务的早期,没有大量的胶水代码,什么都不能与其他任何东西进行交互。
解决方案:开源工具和中间件
开源工具和中间件可以挽救这种局面。这些项目位于代理和协议之间,抽象出它们之间的区别,并为开发人员提供一个干净、统一的 API——同时根据代理运行的位置和方式在底层进行转换。
6. 小结
MCP,ACP,A2A,ANP基本上都能够使智能体相互发现对方、协商任务和直接共享消息。在大多数情况下,每个智能体管理自己的本地状态和上下文。
- MCP 简化了智能体访问工具和数据的方式
- ACP 为企业智能体生态系统引入了本地结构化协作
- A2A 通过创建共享任务语言解决了供应商锁定问题
- ANP 推进了代理身份和发现的去中心化愿景
虽然 MCP、ACP、A2A 和 ANP 都在解决当今的智能体通信需求方面取得了长足的进步,但它们都诞生于一个特定的环境——AI 智能体,并在当前的互联网结构中运行。随着向主动推理智能体和分布式智能的演进,可能都有其局限性。
原文来源:微信公众号文章









暂无评论内容